NHR projects
RWTH Aachen University is one of the national HPC centers (NHR) since 2021. RWTH Aachen University and the TU Darmstadt are together forming NHR4CES to cooperate in the context of NHR. This also means, that there are changes in the way the compute resources are granted and applied for. Regarding Tier2 project categories (=bigger projects), we do not differentiate between members from RWTH Aachen University and other members of German public or government-approved teaching and research institutions anymore.
We introduced two new project classes: NHR Normal and NHR Large. You can apply via a shared NHR4CES portal and it is very similar to the process we had before. Please find the details about the available resources in our overview. All projects are supposed to have a duration of 1 year and undergo a scientific review process. A "call" for new projects will occur quarterly. All NHR Large projects start at a fixed date and are organized in a periodical procedure as you can see in the table below. The final decision on the proposes is made by the NHR4CES Resource Allocation Board (RAB) and the NHR User Board Meeting. There are four calls per year.
| Call | Submission Deadline | Deadline technical reviews | Deadline scientific reviews | NHR4CES RAB Meeting | NHR User Board Meeting | Project Start |
| 1 | 01.10. | 15.10. | 20.11. | End Nov | Mid Dec | 01.01. |
| 2 | 01.01. | 15.01. | 20.02. | End Feb | Mid Mar | 01.04. |
| 3 | 01.04. | 15.04. | 20.05. | End May | Mid Jun | 01.07. |
| 4 | 01.07. | 15.07. | 20.08. | End Aug | Mit Sept | 01.10. |
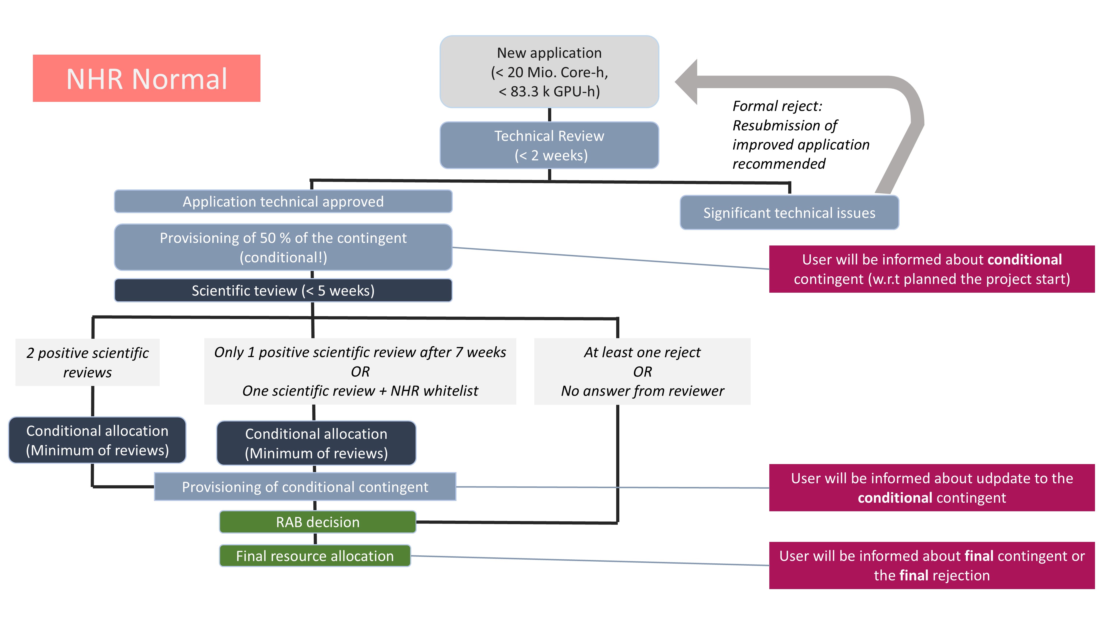
Formally, all NHR normal projects follow the same schedule, since also the RAB has to decide. However, NHR normal projects also have the character of a rolling call, which means they can start at any point in time, if we have enough scientific reviews available. The intention is that – for NHR Normal – preliminary resources can be granted quickly, while the final granting decision will be made in conjunction with the final decisions about NHR Large projects by the NHR/NHR4CES panel (meets quarterly). Thus, a belated decrease of computing resources is possible. However, please keep in mind that the scientific reviewing process needs time, especially when we do not get any answers from one of the reviewers. If you stick to the deadlines (also for NHR normal), we can guarantee that the RAB will discuss the propsal, even if we do not receive any scientific review. The figure below illustrates the process for NHR normal projects.

Please find more information here:
We believe that these changes are in the interest of our users and increase the flexibility for computing time projects.

